Announcing SQL Operations Studio for preview

UPDATE: SQL Operations Studio is now GA and renamed to Azure Data Studio. For the most up to date information please visit our monthly Azure Data Studio blog post and download and install the latest release here.


We are excited to announce that SQL Operations Studio is now available in preview. SQL Operations Studio is a free, light-weight tool for modern database development and operations for SQL Server on Windows, Linux and Docker, Azure SQL Database and Azure SQL Data Warehouse on Windows, Mac or Linux machines.

Download SQL Operations Studio to get started.

image

It’s easy to connect to Microsoft SQL Server with SQL Operations Studio and perform routine database operations—overall lowering the learning curve for non-professional database administrators who have responsibility for maintaining their organization’s SQL-based data assets.

As more organizations adopt DevOps for application lifecycle management, developers and other non-professional database administrators find themselves taking responsibility for developing and operating databases. These individuals often do not have time to learn the intricacies of their database environment, making hard to perform even the most routine tasks. Microsoft SQL Operations Studio takes a prescriptive approach to performing routine tasks, allowing users to get tasks done fast while continuing to learn on the job.

image
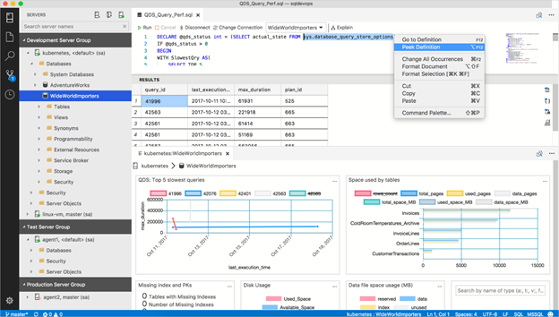
Users can leverage their favorite command line tools (e.g. Bash, PowerShell, sqlcmd, bcp and ssh) in the integrated terminal window right within the SQL Operations Studio user interface. They can easily generate and execute CREATE and INSERT scripts for SQL database objects to create copies of their database for development or testing purposes. Database developers can increase their productivity with smart T-SQL code snippets and rich graphical experiences to create new databases and database objects (such as tables, views, stored procedures, users, logins, roles, etc.) or to update existing database objects. They also have the ability to create rich customizable dashboards to monitor and quickly detect performance bottlenecks in your SQL databases on-premises or in Azure.

image

SQL Operations Studio comes at an opportune time for users who use clients running macOS or Linux. Many users who use or plan to deploy SQL Server 2017, which became generally available in September 2017, also use Macs as their clients. They will now be able to use a free database development and operations tool from Microsoft that runs natively on their OS of choice.

SQL Operations Studio has been forked from Visual Studio Code with the objective to make it highly extensible. It’s built on an extensible microservices architecture and includes the SQL tools service built on .NET Core. Users will be able to download it from GitHub or Microsoft.

Eric Kang has done some great overview videos. Check out the latest one on Channel 9, below, or attend one of the Connect() pre-recorded sessions going on this week.

We hope you love this new tool.  It’s received great reviews from the community testing it in private beta and, with your feedback, we can make it even better. Join us in improving SQL Operations Studio by contributing directly at the GitHub repo.

If you have questions or would like to add comments, please use the comments section below. We would love to hear from you!