Nsure.com is a licensed digital insurance agency based in Florida, United States, that enables people to buy home and auto insurance on their smartphones, tablets, or computers. Nsure.com matches customers with insurance carriers to help them discover their best insurance options by comparing their requirements against a database of information from over 20 data sources and over 50 top-tier insurers across the nation.
The company began its business back in 2018, and since then has been using Microsoft Power Platform to automate some complex business processes. Since their early adoption of the platform, Nsure.com has grown their business with more complex processes as well as an increasing number of contacts from their potential and existing customers. Between 2020 and 2023, Nsure’s revenue grew at a Compound Annual Growth Rate (CAGR) of over 100%.
Recently, Nsure.com has been adopting and infusing Power Platform’s generative AI and copilot capabilities into some business processes to support sustainable growth of the business without increased operational costs.
In this story, we’ll learn how Nsure’s business divisions have built automations with Power Platform and generative AI to increase efficiencies. Additionally we’ll learn how Nsure’s IT division, led by CTO Jakub (Kuba) Skalbania and his team, are integrating with other systems, building a Microsoft Fabric-based analytics platform, and using copilot features in Power Platform to rapidly build new automations to streamline internal processes by infusing generative AI – reducing manual processing time by over 60% and cost by 50%.
“The use of Power Platform, including Power Automate, along with generative AI, enables us to achieve hyper-growth without a substantial increase in team size. Nsure.com can markedly enhance client interactions while improving the quality of service. This is particularly crucial in the labor-intensive insurance sector, which is characterized by complex processes for both clients and agents.”
Adrian Dzielnicki, CFA – CEO, Nsure.com
Challenges of a rapidly growing business
Home and auto insurance policy purchasing is a complex business in the United States. It requires insurance brokers to make sure the customer’s policy purchasing process adheres to the requirements of each state. Because Nsure.com provides insurance policies from over 50 insurers, this complexity is multiplied.
With the company quickly growing to nearly 1 million unique users of the platform, the company had to think of a way to sustainably evolve the business, by trying to reduce any mundane and repetitive manual processes.
One of the primary challenges for Nsure.com was the overwhelming human involvement required in customer contacts. Nsure.com was dealing with over 1,000 data points for each unique user: information about the customer’s home, vehicles etc. – equating to over 1 billion datapoints in total. Each month, around 100 customer representatives processes over 100,000 interactions with the customer through calls, emails and texts.

Customer representatives had to manually respond to each of these contacts as well as refer to related records. The manual nature of these tasks not only consumed a lot of time but also increased the risk of errors.
Supporting business processes with generative AI capabilities in Power Platform
Nsure.com and their technology partner Netwise decided to try out the newly released Copilot and generative AI capabilities of Power Automate to streamline Nsure’s insurance processes.
The team focused on inbound communications (emails or text messages). They built Power Automate cloud flows that assess priority, generate tailored summaries, gauge intent, route to relevant departments, and even suggest possible next steps for agents. This ensures that every customer interaction is met with a tailored and efficient response.
With the help of Copilot in cloud flows, Nsure.com was able to construct these flows that seamlessly integrate Dataverse and AI Builder, using the power of natural language processing to build cloud flows from natural language prompts.
“What’s really incredible about one of the flows is that it only took us 40 minutes to create and totally configure using Copilot. Usually this would require an extensive process of dragging-and-dropping and clicking–it would take at least 4 hours.”
Jakub Skalbania, CGO, Netwise, acting CTO at Nsure.com
Following are some detailed examples of how Nsure.com uses generative AI to manage its customer contacts.
Summarization, categorization, and routing customer communications
Nsure’s shared inboxes were flooded with a large number of emails on a daily basis. As a result, customer representatives found it difficult to triage and identify which contacts needed to be worked on next.

To solve this, a Power Automate cloud flow is triggered when an email is received in the shared mailbox. Once an email is processed, generative AI is used to triage and decide whether that email requires immediate attention or not. Sometimes email responses are automatically generated; representatives just need to review the response before sending that email to the customer.

If the email requires manual intervention, generative AI summarizes the contents of the email, compiles, and routes ensures that all pertinent information is channeled to a single Teams group, making it easily accessible to all relevant stakeholders with appropriate priority.

Information extraction from customer emails and text messages
One of the critical components of customer satisfaction is ensuring that details (such as the customer’s available times) are captured when scheduling follow-up calls. These details are not always easy to capture or extract manually and can lead to missing information.
Nsure.com decided to use AI builder to map unstructured data collected by Power Automate flows from email, chat, and call transcriptions and uses these data points to trigger new actions and flows.
For example, if the customer wants to change the appointment time and sends a text message “I have an appointment at 4”, AI builder can extract the fact that this appointment is for today, at 4:00PM as shown in the image below and search for the existing 4:00PM appointment in the system automatically.

This is then integrated with their custom booking system to secure the next available timeslot of the representatives.
By understanding and recording key information the customer has provided, customer satisfaction is increased. The company has observed a significant reduction in customer complaints, resulting in a 4.7 (out of 5) star rating from over 4,000 reviews on review sites.
Data transformation from legacy systems
Customer representatives often needed to access multiple systems to provide accurate answers about policy details, as each state’s requirements are different and insurers provide different policies. Finding this information was one of the most time-consuming and mundane tasks for the customer representatives.
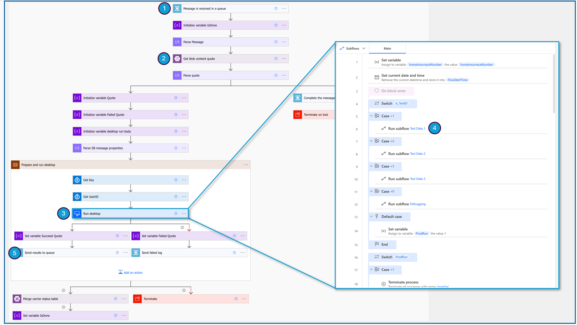
To automate this process, Nsure.com developed a Power Automate desktop flow (RPA) which gathers responses from these systems, which are automatically consolidated and transformed using generative AI models to specific formats that can be presented to customers and also transferred to other systems.

- Power Automate is triggered when a new processing request is received and added to the Azure Service Bus queue
- Data is extracted from Azure Blob Storage
- Power Automate desktop flows are called to run the automation in virtual machine
- Based on the type of case, relevant sub flow is called
- Result from the virtual machine is sent back to the Azure Service Bus queue.
Content generation and automated reply suggestions
When customers purchase homeowner’s insurance in the United States, insurance carriers require for some states or counties additional documentation: Wind mitigation reports, 4 point inspections, construction permits. Previously agents had to manually review these documents, extracting the necessary information, and copying it.
With the help of generative AI and Power Automate flows, key information from the documents, can be automatically extracted. Generative AI analyzes the unstructured text from these documents. The outcomes of these analyses are then fed into another flow and model, ensuring that the best policy coverages are determined for the customer based on real-world data. Then, generative AI is applied to analyze returned offers from insurers, compare them, and send the best options to the client. It is a very complicated process, as each of the 50 insurers on the Nsure.com platform has their own product specifics.
Next-best action and email reply suggestions are also automatically generated and combined with other transactional data, activity data, and the communication history of the customer.

With manual tasks reduced by 60%, employees can focus on more valuable tasks
With all of these automations in place, Nsure’s customer service representatives reduced their time on manual tasks by more than 60, allowing them to focus on more valuable and meaningful tasks – engaging with high-priority, complex escalations; building customer relationships; and increasing satisfaction.
Instead of processing every contact, the team can now oversee the communications that are started by AI and make final decisions – where generative AI is essentially providing a copilot-like experience.
Future optimizations planned using Microsoft Power Platform
The flows described above are only the beginning for Nsure.com. In the future, Nsure.com has eliminate mundane and repetitive tasks with generative AI and Copilot capabilities as well as do more with less by having virtual assistants in call campaigns for sales of new policies, upselling, and cross-selling. Nsure.com aims to have more than 90% of incoming requests handled by AI virtual assistants to support requests for insurance quotes and policies – including activities such as submitting payments, reviewing renewal offers, and requesting discounts.
“Building flows with Copilot was insanely easy. I just had to describe it in natural language and it created the flow exactly as I needed it. I just configured the steps from there.”
Jakub Skalbania, CGO, Netwise, acting CTO at Nsure.com
Share your story with us!
Do you have a story or experience to share? We are excited to learn more about how individuals and organizations are using Power Platform with generative AI and Copilot capabilities! Submit your story at https://aka.ms/ShareAIStory
Availability
These features are currently generally available in the United States and English language. Other regions may require you to select United States environments. Note that some of these features are in preview, and accuracy and relevance cannot be guaranteed.
Responsible AI
Microsoft is committed to creating responsible AI by design. Our work is guided by a core set of principles: fairness, reliability and safety, privacy and security, inclusiveness, transparency, and accountability. We are helping our customers use our AI products responsibly, sharing our learnings, and building trust-based partnerships. For these new services, we provide our customers with information about the intended uses, capabilities, and limitations of our AI platform service, so they have the knowledge necessary to make responsible deployment choices. Responsible AI FAQs are part of a broader effort to put Microsoft’s AI principles into practice. To find out more, see Microsoft AI principles.