Lawrence Chiu is a senior product marketing manager for the admin experience on Office 365.
On our journey in simplifying the Office 365 admin experience, we’ve introduced new features over the past few months. These include: streamlining commonly used administrative tasks, proactive DNS records checks and more detailed reports and continuous enhancements to Message Center so that you can stay up to date with Office 365 service communications. Today, we’re providing Office 365 admins with more ways to stay informed with Office 365 service communications. You can now receive Office 365 service communications in Microsoft System Center by importing the newly available Office 365 Management Pack. And you can integrate Office 365 service communications into your monitoring systems and tools by interfacing with the Office 365 Service Communications API. Let’s take a closer look at how these two new tools can benefit you.
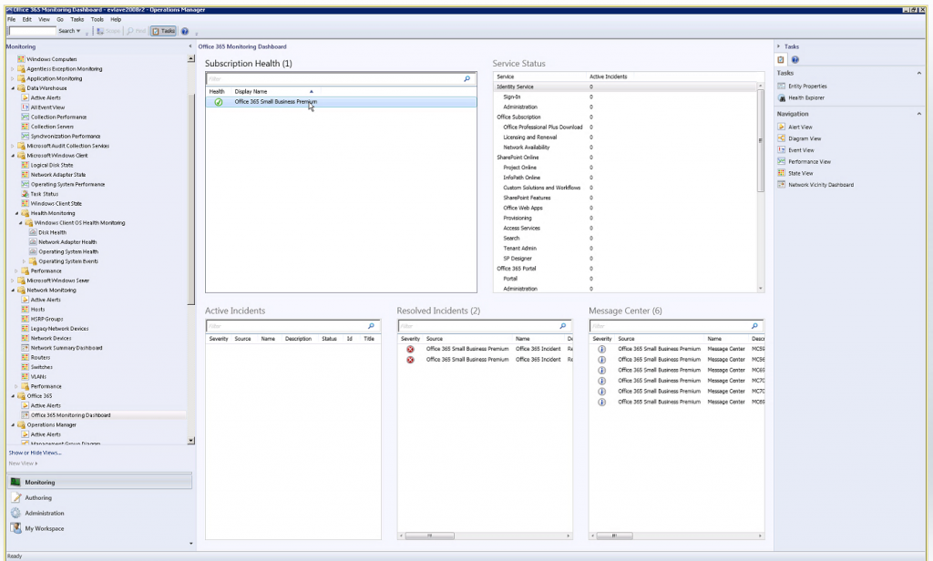
Office 365 Management Pack for Microsoft System Center 2012 R2
Microsoft System Center is an integrated management platform that helps you manage data center, client devices, and hybrid cloud IT environments. Office 365 admins who use System Center now have the option to import the Office 365 Management Pack, which enables you to view all service communications within Operations Manager in System Center. Using this tool gives you access to the status of your subscribed services, active and resolved service incidents, and your Message Center communications.

In addition, System Center supports alerts that are generated when a specific condition, such as a service incident in a subscribed service, occurs. You can configure these alerts so they trigger email notifications, keeping you in the loop on the status of your environment.
Office 365 Service Communications API
The Office 365 Service Communications API enables you to access Office 365 service communications the way you want. With this new admin tool, you now have the ability to create or connect your tools to Office 365 service communications, potentially simplifying how you monitor your environment. The Service Communications API enables you to monitor the following in your environment:
- Real-time service health. New and ongoing service incidents and ongoing maintenance events that impact you can be queried for status updates.
- Message Center communications. Find Message Center communications that are applicable to your Office 365 environment.
- Planned maintenance notification. Advanced notification of planned maintenance enables you to develop appropriate communications and operational strategies for your organization.
The Service Communications API also supports admins who manage Office 365 environments on behalf of others, for example, partners.

With the introduction of these two tools for Office 365 admins, you now have more options to stay up to date with your Office 365 service communications. We’ll continue to look into solutions that will simplify your Office 365 admin experience. Please share your thoughts.
—Lawrence Chiu