Skip to main content
Dynamics 365
  • 2 min read

How to get changes from a hotfix package


There were several requests asking to provide information on what exactly is changed in a hotfix and what’s included as a dependency. I understand this may be helpful when after a hotfix installation you need to merge the new Microsoft code with your customization.

Below is the description how to get hotfix changes from a Microsoft Dynamics AX hotfix package in AX 2012 and AX 2009.

How to create project from hotfix changes in AX 2012

You can create a project from a model by going to Tools > Model management > Create project from model in Development Workspace:

  1. Unstall the hotfix
  2. Open Development Workspace <Crtl+Shift+W>
  3. Click Tools > Model management > Create project from model
  4. Select the model (your KB number) that will be used as the source of the project content
  5. Supply the name of the new project to be created.
  6. Click OK. The project will be created that has the elements from the hotfix.

Another method:

  1. Install the hotfix
  2. Open Development Workspace <Crtl+Shift+W>
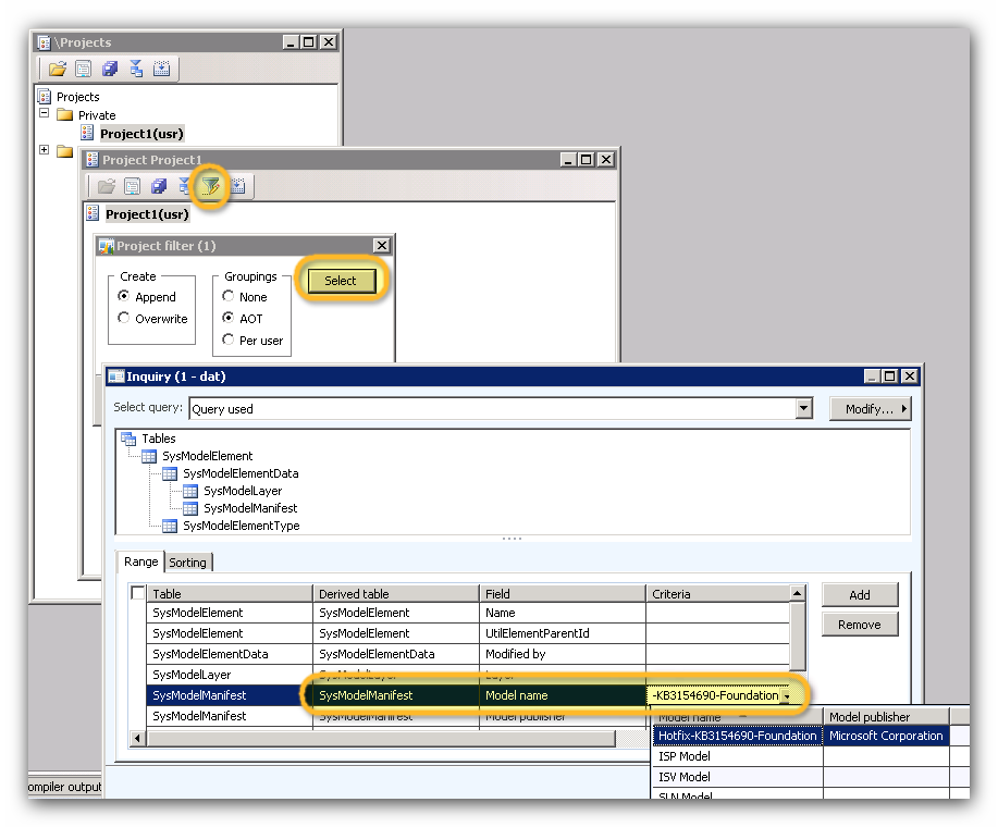
  3. Open Projects <Ctrl+Shift+P>
  4. Create a new project and open it
  5. Click Filter <Ctrl+F3>
  6. Click Select and choose the hotfix model as shown on below screenshot.

project

You can also find out what are the code changes without the hotfix installation following the steps below:

  1. Extract hotfix package
  2. Go to Models folder
  3. Open hotfixinformation.xml
  4. Find <HotfixData KB=<number without KB letters>” (usually it’s a last HotfixData tag)
  5. See <AffectedObjects> for list of changed objects
  6. See <IncludedModels> for list of models. These models can be found in same models folder, e.g. dynamicsax2012r3_cl4565317.axmodel corresponds to <AxModel ModelId=4565317 />.

How to create project from hotfix changes in AX 2009

  1. Download the CreateUpdateProject.docx and copy the code into a new job in AOT
  2. Run the job CreateUpdateProject and provide path to the txt file that contains the list of updated AOT objects. Such txt file is included in every package archive and is named as kbXXXXX_syp_syp.txt, kbXXXXX_syp_ee.txt or kbXXXXX_glp_ee.txt
    CreateUpdateProject screen shot
  3. Open Projects (Ctrl+Shift+P) and find your project under the Private section
    ProjectResult

Note: we do not provide hotfixes in an xpo format as their import generally brings the installations into an unsupported and unstable state. Please ensure you install all Microsoft hotfixes in the SYP layer to keep your AX implementation supported.

Get started with Dynamics 365

Drive more efficiency, reduce costs, and create a hyperconnected business that links people, data, and processes across your organization—enabling every team to quickly adapt and innovate.