Skip to main content
Dynamics 365
  • 3 min read

Transportation scenario – Freight not charged to customer


Scenario

Our Contoso company does not charge freight to customers (for instance because the sales price already takes into account transportation charges), but needs to pay the transporter for the freight amount.

The key business requirements are:

  • To exclude freight charges from the sales order invoice, as customer is not charged for transportation.
  • To generate and match the freight billing invoice.
  • To submit the freight invoice and generate an invoice journal in Accounts Payable to the transporter.

Solution

The Transportation module allows to address the scenario described above. The following sections illustrate the required configurations and a step by step procedure from the creation of a sales order to invoicing. In the Comments and tips section, you will find more information on known issues, constraints or mandatory settings.

Required configurations

  • Miscellaneous charges
    • Go to Transportation management -> Setup -> General -> Miscellaneous charges
    • Create a line where charges module is Customer, Charges code is FRGHT INTR, charge type is None

  • Charges code

    Charges code have Ledger accounts for both debit and credit, so that they are not included in the Sales order invoice to customer.

    Note: If we wanted to include freight in the customer’s invoice, the posting type would be Customer/Vendor.

Walkthrough

  1. Go to Sales and marketing -> Common -> Sales orders. Create a new Sales order, select customer US-019 (Sunflower Wholesales) and click Ok
  2. In Sales order lines, add item L0101. Quantity defaults to 20. Select site 6, warehouse 61

  3. From Sales order form, press Inventory -> Reservation and press Reserve lot. Quantity is reserved.

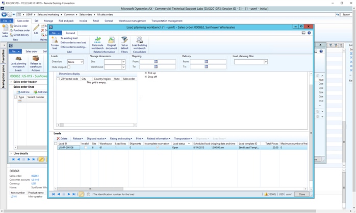
  4. In the top ribbon, select the warehouse management tab -> Load planning workbench. Select the Sales order line and press Add to new load.

  5. In the Load template assignment form -> Load template Id, select “Std template” from the dropdown menu, then click Ok. The load is created.

  6. Select the load Id and press Rating and routing -> Rate route workbench; in the Rate route workbench form, press the Rate shop button to view all rates available for this customer.

  7. Select Parcel carrier rate and press Assign. Rate is assigned to the route.

  8. Close the Route form and the Rate and route workbench
  9. From Load planning workbench, press Release -> Release to warehouse. Wave is created. Work is created but not processed.
  10. Process the warehouse work using the mobile device emulator.
  11. Once work is closed, in Load planning workbench form, press Ship and receive -> Outbound shipment. Shipment is confirmed.

  12. In the Sales order form, press Financial -> Maintain charges and check the charges associated to the order. Freight charges are linked to the order line.

  13. From Load planning workbench, select the load line, press Related information -> Freight bill details

  14. Click generate freight bill invoice, enter an invoice number, e.g. 0908_01 and click Ok

  15. In Freight invoice details, press Match freight bill and invoice. In the Unmatched freight bill details section, select the freight bill and click Match.

  16. Expand the Matched freight bill details section; the shipped load is now shown as matched (amount matched = 5,310.00).

  17. Press Submit for approval.

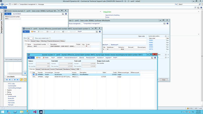
  18. Go back to the Sales order form -> Transportation management tab -> Invoice area -> vendor invoice journals -> Journal detail. An invoice journal was generated in Accounts Payable for the freight amount to be paid to the carrier.

  19. From Sales order -> Invoice tab -> Generate invoice. In Quantity select “All”, then click Ok

  20. From Sales order -> Invoice -> Journals, check invoice amount and transactions.

    Expected result:

  • the freight amount is not included in the sales invoice;
  • freight charge is shown in invoice voucher transactions (one GL transaction for a positive amount, one for a negative amount).

Actual result: as expected. The total invoice amount does not include the freight charge.

If we click on Voucher, we see that there are transactions linked to the sales invoice for freight (a positive and a negative one)

Comments and tips

  • Since the TMS freight functionality is based on the use of charges linked to orders, it is necessary to have a charge associated with the sales line if we want to generate freight bills and invoice journals later on, even though we are not charging the customer. This also means that General Ledger transactions will be recorded for freight charges.
  • In Transportation management -> Setup -> General -> Miscellaneous charges, we always need one line for module Customer, type “None”, as this is required to correctly generate the freight billing invoice. In addition to that, if we want to apply specific rates for a customer/group of customers, we can create additional lines of type “Customer”.

Get started with Dynamics 365

Drive more efficiency, reduce costs, and create a hyperconnected business that links people, data, and processes across your organization—enabling every team to quickly adapt and innovate.